De Groep Crelan

Wie zijn we?

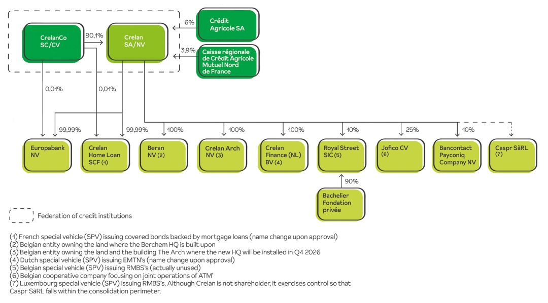
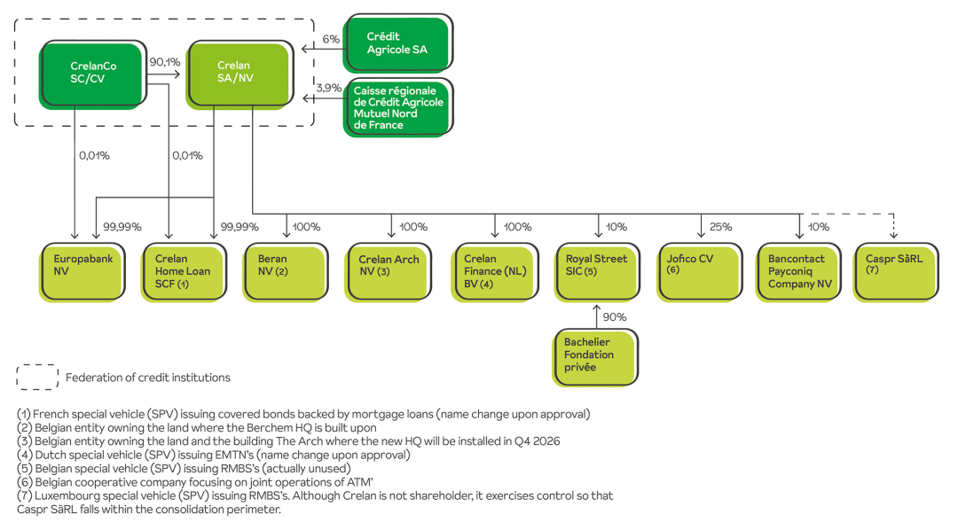
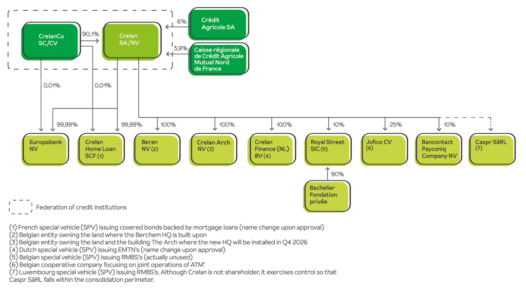
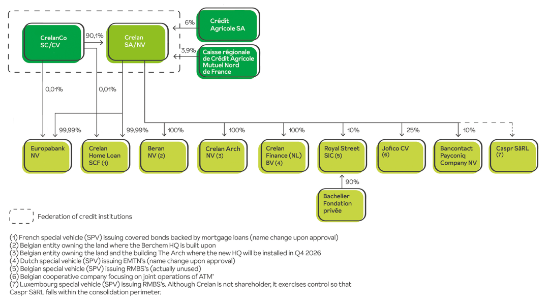
Crelan-structuur in Engelstalig organigram

De Groep Crelan, dat zijn ruim 4.350 enthousiaste medewerkers – zowel personeelsleden als zelfstandige bankagenten met hun medewerkers - die elke dag het beste van zichzelf geven voor bijna 1,8 miljoen klanten.

De financiële groep wordt gevormd door de cv CrelanCo, de nv Crelan en de nv Europabank. Ze neemt naar balanstotaal de vijfde plaats in van de Belgische retailbanken.


In het straatbeeld is de groep Crelan dus vertegenwoordigd met twee bankenlogo’s: Crelan en Europabank.
 

CrelanCo

CrelanCo cv is de enige en voor 100% aandeelhouder van Groep Crelan. Het maatschappelijk kapitaal van deze erkende coöperatieve vennootschap wordt gevormd door de participatie van meer dan 291.000 coöperatieve aandeelhouders. Deze laatsten zijn dus allemaal een stukje mede-eigenaar van onze bankengroep.

De coöperatieve wortels van Crelan gaan terug tot de jaren zestig en vinden hun oorsprong in de sterke band die de bank heeft met de Belgische land- en tuinbouwsector. De eerste coöperatieve kassen zamelden spaargelden onder de landbouwers in, waarmee de bank op haar beurt landbouwkredieten kon toestaan. Vanaf de jaren negentig traden de coöperatieve kassen ook toe tot de aandeelhoudersstructuur van Crelan en speelden zo een belangrijke rol in de privatisering van de oorspronkelijk financiële staatsinstelling. Sinds november 2015 zijn alle toenmalige coöperatieve kassen gefusioneerd en is CrelanCo de volledige aandeelhouder.

De groep Crelan is dus naast een coöperatieve ook een 100% Belgische bankengroep met het beslissingscentrum in eigen land en met een aanbod en dienstverlening die zich uitsluitend op de Belgische markt richten.
 

Zetel - Siège

Crelan

De bank Crelan is een federatie van kredietinstellingen, gevormd door Crelan nv en haar aandeelhouder, cv CrelanCo. Tussen beide geldt een volledige solidariteit. 

Crelan biedt een ruim aanbod bank- en verzekeringsproducten aan voor de particulieren, de zelfstandigen en de KMO’s. Crelan wil aan haar klanten geen producten maar totaaloplossingen aanbieden met betaalformules, spaar- en beleggingsproducten, kredietvormen en verzekeringspolissen. Crelan maakt hiervoor gebruik van een eigen productaanbod dat ze vervolledigt met producten van een aantal partners, die elk een referentie zijn binnen hun domein. Het gaat dan over schadeverzekeringen van AXA Belgium, levensverzekeringen van Allianz en beleggingsformules van Econopolis Wealth Management, Amundi en AXA IM.

Daarnaast is de bank met een gespecialiseerd productengamma de bevoorrechte partner van de land- en tuinbouwers en van de grote ondernemingen uit de land- en tuinbouwsector.

Vraag je onze klanten waarom ze voor Crelan kiezen, dan is de vertrouwensband die ze hebben met hun Crelan-bankagent steevast één van de redenen. We gaan er dan ook prat op om financieel advies dicht bij de klant te brengen. Niet alleen via digitale bankkanalen, maar ook via ons netwerk van zelfstandige bankagenten die de lokale buurt en hun klanten goed kennen.
Meer dan 710 kantoordeuren staan dagelijks voor onze klanten open.

Tevreden klanten bereik je enkel via tevreden medewerkers. Daarom schenkt Crelan continu aandacht aan het welzijn op het werk en mocht de bank in 2023 voor de achtste keer op rij het label van Top Employer ontvangen.

Duurzame beslissingen en maatschappelijk engagement onder meer via CrelanCo Foundation vinden we een evidentie.

 

siege europabank

Europabank

Anders dan de naam doet vermoeden is Europabank een Belgische bank, met een Gentse thuisbasis en maakt ze al sinds 2004 deel uit van de groep Crelan.

Als dochteronderneming van Crelan biedt Europabank een specifiek producten- en dienstengamma aan voor particulieren en ondernemers. Ze is vooral bekend voor haar specialisatie in consumentenkrediet.
Handelaars en ondernemers kennen de bank ook als verwerker van transacties met debetkaarten en de kredietkaarten Visa en MasterCard en als aanbieder van financiële leasing en renting.

De bank telt 47 bankkantoren.

In tegenstelling tot Crelan werkt Europabank niet met een kantorennet van zelfstandige bankagenten, maar uitsluitend met personeelsleden.