Payer
Comptes professionnels
Cartes
Recevoir des paiements
Banque en ligne
Emprunter
Bien immobilier
Véhicule
Équipement et machines
Reprises
Fonds de roulement
Épargner et investir
Épargner
Investir
Assurances
Secteurs
Agriculture et horticulture
Le groupe Crelan est composé d'environ 4.350 collaborateurs enthousiastes - tant les membres du personnel que les agents bancaires indépendants et leurs employés - qui donnent chaque jour le meilleur d'eux-mêmes pour près de 1,8 million de clients.
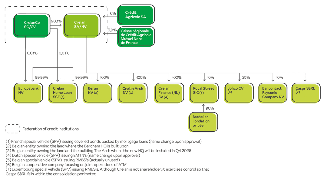
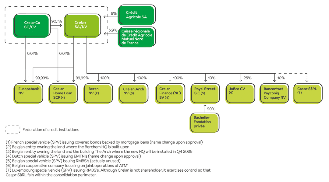
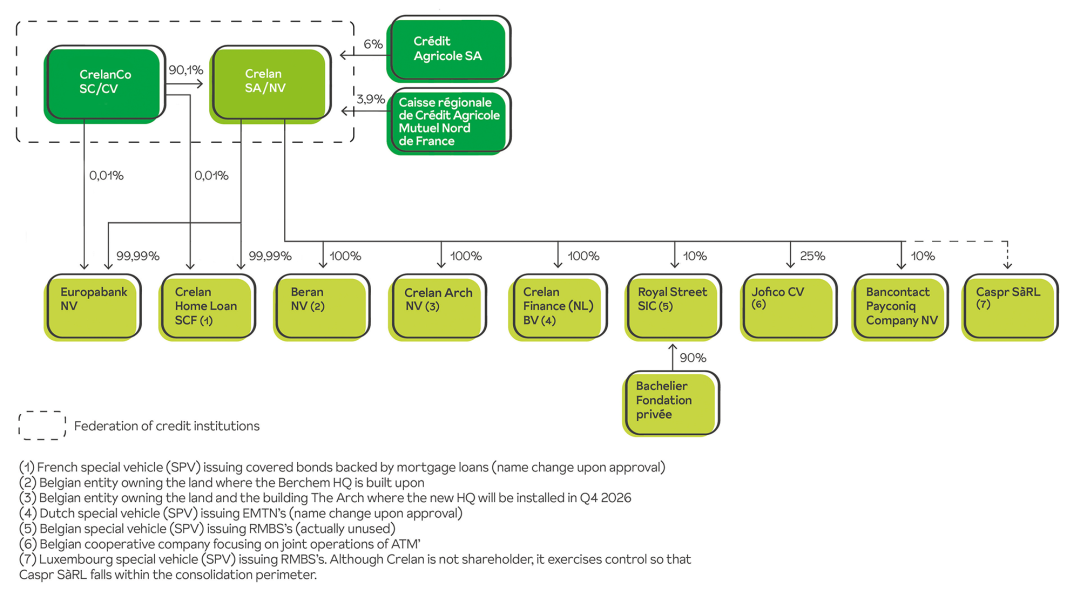
Le groupe financier est constitué de la SC CrelanCo, de la SA Crelan et de la SA Europabank. Il occupe la cinquième place en termes de total bilantaire parmi les banques de détail belges.
Pour le grand public, le groupe Crelan est représenté par deux logos bancaires : Crelan et Europabank.
CrelanCo SC est l'actionnaire unique et à 100 % du Groupe Crelan. Le capital social de cette société coopérative reconnue est constitué par la participation de plus de 291.000 actionnaires coopérateurs. Ces derniers sont donc tous en partie copropriétaires de notre groupe bancaire.
Les racines coopératives de Crelan remontent aux années soixante et trouvent leur origine dans les liens étroits de la banque avec le secteur agricole et horticole belge. Les premières caisses coopératives ont collecté l'épargne des agriculteurs, ce qui a permis à la banque d'accorder des prêts agricoles. À partir des années 1990, les caisses coopératives ont également rejoint l'actionnariat de Crelan, jouant un rôle important dans la privatisation de l'institution financière initialement publique. Depuis novembre 2015, toutes les anciennes caisses coopératives ont fusionné et CrelanCo en est l'actionnaire à part entière.
Le Groupe Crelan n'est donc pas seulement une coopérative, mais aussi un groupe bancaire 100% belge avec son centre de décision dans son propre pays et une gamme de produits et de services exclusivement destinés au marché belge.
La banque Crelan est une fédération d'institutions de crédit formée par Crelan SA et son actionnaire, la SC CrelanCo. La solidarité entre les deux est totale.
Crelan propose une large gamme de produits bancaires et d'assurance pour les particuliers, les indépendants et les PME. L'objectif de Crelan est d'offrir à ses clients une solution globale comprenant des formules de paiement, des produits d'épargne et d'investissement, des formes de crédit et des polices d'assurance. À cette fin, Crelan utilise sa propre gamme de produits, qu'elle complète avec les produits d'un certain nombre de partenaires, chacun étant une référence dans son domaine. Il s'agit notamment de polices d'assurance non-vie d'AXA Belgium, de polices d'assurance-vie d'Allianz et de formules d'investissement d'Econopolis Wealth Management, d'Amundi et d'AXA IM.
En outre, grâce à une gamme de produits spécialisés, la banque est le partenaire privilégié des agriculteurs et des grandes entreprises du secteur agricole et horticole.
Si vous demandez à nos clients pourquoi ils choisissent Crelan, la relation de confiance qu'ils entretiennent avec leur agent bancaire Crelan est invariablement l'une des raisons. Nous sommes fiers de rapprocher le conseil financier du client. Non seulement par le biais des canaux bancaires numériques, mais aussi via notre réseau d'agents bancaires indépendants qui connaissent bien la communauté locale et leurs clients.Plus de 710 agences acueillent nos clients chaque jour.
Des clients satisfaits ne peuvent être obtenus que grâce à des collaborateurs satisfaits. C'est pourquoi Crelan accorde une attention constante au bien-être au travail. En 2023, la banque a d'ailleurs obtenu le label de Top Employer pour la huitième fois consécutive.
Nous considérons que des décisions durables et un engagement social, notamment par le biais de CrelanCo Foundation sont une évidence.
Contrairement à ce que son nom suggère, Europabank est une banque belge, basée à Gand. Elle fait partie du groupe Crelan depuis 2004.
En tant que filiale de Crelan, Europabank offre une gamme spécifique de produits et de services pour les particuliers et les entrepreneurs. Elle est surtout connue pour sa spécialisation dans le crédit à la consommation.Les commerçants et les hommes d'affaires connaissent également la banque en tant que processeur de transactions avec les cartes de débit et les cartes Visa et MasterCard et en tant que fournisseur de leasing financier et de renting.
La banque compte 47 agences bancaires.
Contrairement à Crelan, Europabank ne travaille pas avec un réseau d'agents bancaires indépendants, mais exclusivement avec du personnel salarié